撰文:Karen,本文最早发布于3月8日在扩容技术的不断迭代和演化之外,StarkWare的生态发展也在不断完善。本文汇总了StarkWare生态共近50个项目,其中包括采用StarkEx扩容引擎的4个项目,以及基于StarkNet构建的40多个项目,并且几乎均匀地分布在基础设施、DeFi和NFT/游戏三个类别中,其中已有10多个项目构建在测试网上。在一窥StarkWare生态之前,我们有必要从技术方面先对StarkEx和StarkNet进行大致了解。StarkEx和StarkNet如何扩容?
StarkEx是基于以太坊主网构建的扩容引擎,自2020年6月上线1.0版本后已经迭代到4.0版本。运作流程为,用户先提交交易,然后再由运营商在链下批量处理并发送至StarkEx服务,StarkEx服务验证批次中的交易并更新相关余额,以及生成一个可以证明批次交易有效性的STARK证明并将其发送至链上,最后,链上验证者合约接收STARK证明,在该证明得到验证后会在链上更新余额状态。StarkEx特点包括快速提款、ERC-721和ERC-20支持、L2NFT铸币、DeFiPooling、dAMM、实时预言机价格流、跟踪资金等,用例可以为现货交易、衍生品交易以及NFT铸造等。5月25日更新:StarkWare扩容引擎StarkEx现已升级到v4.5版本,该版本支持混合链上和链下数据解决方案Volition,允许用户在每次交易时自行选择将数据存储至链上或者链下。另外,新版本还完全支持ERC-1155代币,包括L1和L2Vault。另外,StarkEx还支持zkRollup和Validium模式部署。dYdX使用的是ZKRollup模式,DiversiFi、ImmutableX和Sorare采用的是Validium模式。StarkNet和StarkEx都通过使用基于STARK的有效性证明来提供可扩展性和L1安全性,并且两者都旨在支持通用计算。不同的是,StarkNet是一个无需许可、通用的去中心化ZK-Rollup,在去年11月份部署到主网上,支持独立部署智能合约,任何开发人员都可以在无需许可的情况下编写和部署他们的智能合约。

StarkNet里程碑事件相比于StarkEx,StarkNet用例更广,且兼具以太坊级别的可组合性以及Layer1和Layer2间的互操作性,当然也可以将StarkEx看作是StarkNet的一个复杂的应用场景。StarkWare此前也称,采用StarkEx方案的应用在之后也可以考虑迁移到StarkNet。
V Ventures未能偿还Zipmex债权人100%债务:金色财经报道,Zipmex的救援投资者未能兑现其100%的承诺,V Ventures现在只想向Zipmex债权人偿还每一美元中10到20美分的债务,该公司最初承诺提供100%的付款。
此前报道,V Ventures最初于去年年底与Zipmex签署了一份价值1亿美元的协议,以换取其90%的股份。上个月,V Ventures未能向Zipmex支付价值125万美元的第四笔款项,导致该公司无法支付特定员工的工资,面临清算的风险。[2023/4/14 14:04:11]

StarkNet路线图截止3月2日,通过StarkEx的总锁定价值超过11.2亿美元,总交易笔数逾1.2亿笔,累计交易价值超4520亿美元。根据StarkWare的统计数据,StarkNet上周在测试网Goerli上共有超10万笔交易,主网上有2千笔交易,迄今为止Goerli上共产生108万笔,主网上有4.2万笔交易。关于StarkWare的具体解读可阅读ForesightResearch文章:《读懂StarkWare:dYdX和ImmutableX背后的Layer2方案解决商》。StarkEx生态
如前所述,使用StarkEx的有dYdX、DiversiFi、ImmutableX和Sorare。在本篇汇总中将不再对这四个应用进行介绍,若感兴趣可以阅读文章《全览StarkWare进展和其L2应用表现:dYdX、DiversiFi、ImmmutableX和Sorare》。另外,当前为StarkEx签名提供原生支持的钱包有Ledger、Authereum和WalletConnect。StarkNet生态

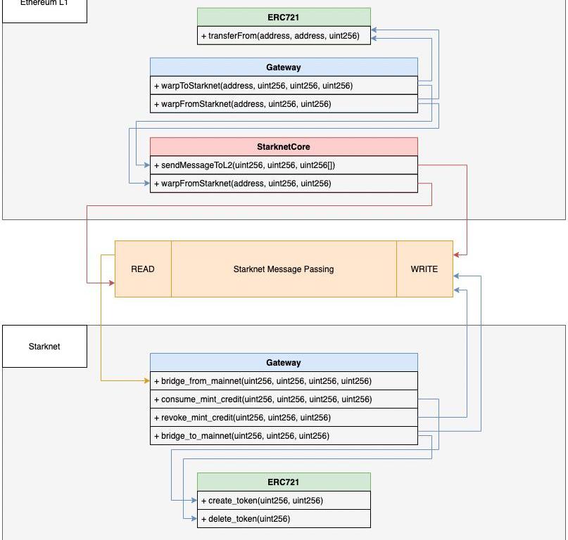
图为ZKDaily绘制的StarkWare生态图景尽管当前StarkNet测试网和主网的响应和交易速度较慢,但生态版图却初具规模,ForesightNews根据zkRollupDirectory和StarkWare汇总等信息共整理了近40个StarkNet生态项目,其中基础设施和DeFi类别中分别有13、14个项目,NFT/游戏类别有11个项目。基础设施
美国银行:区块链软件的下一步发展才刚刚开始:金色财经报道,美国银行 (BAC) 在一份研究报告中表示,Near、Polkadot 和 Cardano 等协议正在使用新方法来改善可扩展性、去中心化和安全性之间的权衡。报告称,像 Near 这样增加功能和激励开发的区块链可能在短期内对开发人员具有吸引力。Near 的分片方法“减轻了与由于池化导致的中心化增加和由于激励机制不一致而导致的安全性降低相关的常见扩展问题。
美国银行表示,虽然 Near 确实优先考虑网络可用性,而其他区块链专注于最大化吞吐量,但它需要做更多。尽管 Near 专注于可用性、创新架构和包含 1000 多个应用程序的生态系统,但与前一年相比,Near 的开发在 2022 年停滞不前。[2023/3/23 13:22:12]
钱包ArgentXArgent已经发布插件钱包ArgentX,这是第一个也是迄今为止唯一一个支持StarkNet的钱包。ArgentX当前的用户总数超过4万名。ArgentX在StarkNet上有一个内置的水龙头,可以铸造一些测试币。

LedgerStarkWare在去年11月底称,Ledger正在开发一个原生的StarkNet应用。TorusStarkWare在去年11月底称,Torus密钥管理解决方案已准备好支持StarkNet。桥/跨链KubriKubri是一个允许将ERC1155NFT从StarkNet迁移到以太坊上的NFT铸造平台和迁移桥,当前已上线StarkNet测试网。

QasrQasr是StarkNet上一个Layer1和Layer2间的NFT桥。Qasr在Layer1和Layer2上各创建了一个网关,以及在L2上创建了桥接NFT的镜像NFT合约。当前,Qasr仅允许用户将源自L1的NFT从Layer2桥接至Layer1。

OrbiterFinance跨Rollup桥OrbiterFinance表示正在增加对StarkNet的支持,目前支持Goerli测试网。SuezSuez允许用户将ETH迁移到StarkNet生态中,还提供StarkNet内转账和提款功能。
以太坊基金会启动账户抽象相关项目资助活动,截止日期为3月31日:2月28日消息,以太坊基金会宣布在2023年2月27日至3月31日启动新一轮资助,以鼓励围绕账户抽象和支持它的必要基础设施进行开发、研究和教育,包括webauthn交易验证、账户抽象区块浏览器、捆绑器、p2p消息传递、定序器RPC等。
据悉,本轮赠款的目的是促进和启动多个与账户抽象相关的新项目。单个提案的预算上限为50,000美元,项目可以申请标准赠款计划以获得额外资金。[2023/2/28 12:33:27]

不过,由于StarkWare的代币桥也即将上线测试网,因此,Suez决定会逐步关闭其桥功能。Suez表示将很快宣布其下一个项目。其他Alchemy区块链开发平台Alchemy和以太坊Layer2扩容开发团队StarkWare在本周达成战略合作,Alchemy将支持以太坊扩容方案StarkNet。通过此次合作,StarkNet预计将有更多的开发人员能够使用Alchemy的全套专有平台基础设施技术开始在链上进行构建。VoyagerStarkNet区块浏览器voyager.online由以太坊客户端Nethermind构建。WarpNethermind团队正在开发Solidity-Cairo转换器Warp。StarkNet本身并不支持EVM。Figment、Chainstack和InfuraStarkWare此前表示,在StarkNet全节点可用后,API服务将由Figment、Chainstack和Infura提供。DeFi
SwapJediSwapJediSwap是StarkNet上无需许可且可组合的AMM协议,由MeshFinance社区构建,已上线StarkNetGoerli测试网,当前可以测试兑换和添加流动性功能。流动性提供者可以在所有交易中赚取0.3%的费用,具体与其在资金池中的份额成正比。目前,JediSwap贡献者正在设计代币经济模型,还未定稿。简要来说,代币可能会参考Curve代币经济学,奖励对象应该会包括Curve社区、早期支持者等,感兴趣的用户可以自行查看研究。mySwapmySwap是Starknet上的一个AMM协议,也已上线StarkNetGoerli测试网,页面相对简洁。目前可用测试币进行兑换和提供流动性。
Yuga Labs因注册BAYC狼头骨标志而被指控盗窃知识产权:金色财经报道,Yuga Labs 的主要NFT系列Bored Ape Yacht Club (BAYC)的标志性狼头骨标志在没有适当许可的情况下被非法注册为商标。该图片最初由一家专门为儿童和初学者提供绘画教程的公司发布。[2023/2/19 12:15:47]

ZigZagZigZagExchange是一个基于ZKRollup的订单簿DEX,最开始构建zkSync上,近期将alpha版本Mammoth池部署至StarkNetGoerli测试网。ZigZag在去年10月份获得10万美元赠款,并在zkSync1.0上启动初始交易对。LayerSwapLayerSwap是一个可以将加密货币从CEX桥接到Layer2的项目,目前已准备好在StarkNet上启动。StarkswapStarkswap也是基于StarkNet的AMM协议,将于今年第一季度在StarkNetAlpha测试网上启动。Starkswap当前还处于产品开发阶段。借贷Aave此前,在Starkware上推动Aave生态系统的提议得到了Aave社区的大力支持,被提议分两个阶段进行,阶段一为Aave和Starknet社区构建有价值的东西,阶段二可能将AaveV3移到StarkNet。今年2月份,关于「Aave<>Starkware第一阶段」的提案获得通过,该提案建议构建aTokens桥,即,用户通过CEX或其他服务进入StarkNet,只需在StarkNet上购买aToken等价物,即可在Aave以太坊上存款。zkLendzkLend是建立在StarkNet上的L2货币市场协议,提供两种解决方案,一种是针对机构客户的以合规为中心的方案,另外一种是针对DeFi用户的无需许可服务。zkLend目前还未上线,联合创始人BrianFu在彭博、渣打银行等有15年工作经验。

另外,zkLend还在官网公布了代币模型,具体如下:

中共一大纪念馆首获数字藏品奖杯:金色财经报道,据中共一大纪念馆官方公众号,中共一大纪念馆首获2022第六届中国文旅大消费年度峰会暨“龙雀奖”数字藏品奖杯。“龙雀奖”作为文旅行业具有深厚影响力的专业奖项,也承担着为行业探索新发展路径的强烈使命,尤其本次通过数字藏品技术重磅升级龙雀奖系列IP,为获奖企业建模并发行独一无二、具有永久收藏价值的数字资产凭证。[2022/6/10 4:16:34]
xBankxBank是一个基于StarkNet的、去中心化的非托管流动性市场协议,可为贷方管理存款,并为借方提供贷款,同时进行适当的风险管理。xBank计划在2022年3月份推出,未来几周内会公布白皮书和项目详细信息。LaunchpadZkPadZkPad是StarkNet上的首个Launchpad,并且收到了StarkWare的赠款,会在2022年第二季度初发布。稳定币MakerStarkWare此前向MakerDAO提交了在StarkNet上实施Maker议的讨论提案,目正在构建DAI桥,之后将在StarkNet上启用DAI铸造。

其他BanxaBanxa提供数字资产支付解决方案,支持多个Layer2网络的法币购买活动,包括StarkNet、Polygon、Arbitrum、Optimism、zkSync、Loopring等。SeritySerity是一个用于合成资产的DeFi2.0协议,由三部分组成,分别为由协议控制价值(PCV)支持的稳定资产、由收益支持的合成资产以及构建在ZKrollup上的交易所。原生平台代币SER是由一篮子储备货币支持的稳定资产,允许用户通过单向代币联合曲线铸造,用于在抵押债仓抵押头寸以铸造合成资产,抵押率为120%左右。Serity将逐步去中心化。另外,Serity交易所将在StarkNet上为铸币者和交易者提供现货和衍生品交易所。YagiFinanceYagiFinance是StarkNetL2上的一个管理员网络,可自动执行协议操作。Yagi上有三个参与者,分别为任务创建者、自动化管理员以及用户。由于StarkNet交易目前是免费的,因此Yagi自动化也免费开放给用户使用。当StarkNet之后引入Gas费时,将使用建议的费用模型。SandclockSandclock是一个多链DeFi协议,提供存储、捐赠、投资和消费服务。用户可创建投资组合,其余由Sandclock管理。Sandclock团队成员表示,该项目将部署至StarkNet,以及使用AuraProtocol引擎,不过关于AuraProtocol的细节还尚未公布。

NFT/游戏
NFT市场MintSquareMintSquare当前在StarkNetGoerli测试网上支持NFT铸造,并且已经集成了NFT制作和可组合系统briq的NFT系列。OasisOasis是一个由StarkNet提供支持的NFT市场,已在StarkNet测试网上运行,功能相对完善,当前支持NFT铸造、购买、出售和报价功能。

NFTflowNFTflow是一个用于在StarkNet上为非流动性NFT创建流动市场的平台。用户将他们的NFT存入NFTflowvault并铸造一个ERC20代币,该代币代表对vault内任一资产的认领权。vToken还可用于从vault中赎回特定的NFT。另外,vToken还能通过SushiSwap进行直接兑换。更新:截止3月14日,NFTflow删除推特帐号,被质疑为项目。NFT/游戏briqbriq是一个由briq基本元素组成的NFT制作和可组合系统,允许用户用多个briq拼接更复杂的结构,也可以将这个Set转给他人。拼接过程中可以进行移动、更换颜色、堆积等活动。另外,用户还可销毁Set来获取briq,来构建新的东西。briq是由Sylve和wraitii最早于去年10月份以太坊Lisbon黑客松期间开始研究的这个项目。此前短暂上线主网,但考虑到主网成本高又关闭,目前可在测试网测试。briq还在探索添加更多功能,包括将NFT集成在不同的游戏或元宇宙中,以及在不同的市场中上架briqNFT等。

交互方式为,在页面连接ArgentX钱包,并认领1000Briq,然后用这些Briq来搭建任何东西,并将其铸造为NFT。BitmapBoxBitmapBox也是由StarkNet提供支持的链上积木游戏,目前上线测试网。用户可以在Editor页面中用积木组装自己独一无二的作品,可以选择将作品出售,还可将其作品发送至Layer1并用作推特头像。

当然,与briq类似,BitmapBox也可与许用户拆除组装好的作品获得积木。DopeWarsDopeWars上一个受嘻哈文化启发的「边玩边赚」游戏元宇宙项目。DopeWars在2021年9月份公平铸造期发布8000个随机的限量NFT捆绑包,此后的转售版税为5%。游戏内代币PAPER最初是通过每DopeNFT12.5万个可认领数量分发的,且每个地址只能认领一次。DopeWars团队正在StarkNet上推出P2E游戏。GoL2GoL2是一个基于康威生命游戏的项目,已经在StarkNet测试网上上线。用户可以进化游戏以获得积分,然后为细胞赋予生命并改变所有人的进程。

InfluenceInfluence目前是一款以太坊上的太空策略游戏,目前正在向StarkNet过渡。

Influence路线图LootRealmsLootRealms最初是一个Loot衍生项目,现计划将游戏迁移至StarkNet,将在2022年第二季度在StarkNet上发布Alpha版,以构建Lootverse。在Lootverse中,Realm是这个世界的地主,他们通过链上袭击和掠夺游戏Settling对资源发起战争、结盟和获取资源。每个Realm包含Lootverse中22种不同数量资源的组合,包括地区、城市、河流和港口等。

PhiLandPhiLand在ETHGlobalNFTHack2022中在最佳利用ENS的项目中获奖。该项目将为任何拥有ENS地址的人生成一块原宇宙土地。另外,用户还可以根据其链上活动数据认领各种各样的物品,然后将这些物品放置到其土地上。

TheNinthTheNinth是StarkNet上的一个元宇宙游戏,目前还未上线。游戏玩法包括土地购买、升级和质押等。

其他
Snapshot治理聚合平台Snapshot在今年1月份表示,将在二季度上线基于StarkNet的无信任执行链上投票框架SnapshotX,目前正在与StarkWare团队合作开发。SnapshotX将允许DAO以完全无需信任的方式在链上执行交易,而无需依赖任何人工或预言机输入。所有与投票相关的计算都将在StarkNet上完成,然后将控制在以太坊上的执行。也就是说,空间设置、提案和投票将在StarkNet上链上发布和验证。该框架将完全无需许可,任何人都可以在链上与其进行交互,而无需通过Snapshot客户端。ZorroProtocolZorroProtocol是一个Web3人格性证明协议,最初会在StarkNet上运行,目前仍处于初步开发阶段。Zorro认为,当前在治理投票、二次融资、空投等活动经常会遭到女巫攻击,多个地址的所有者可能是同一用户,而Zorro就是来解决这一困境的。风险披露:StarkWare生态中大部分原生项目处于早期阶段,多数还处于测试阶段,且未过多披露项目团队和安全审计等信息,因此建议用户注意风险。延伸阅读:
StarkNetAlpha功能暂定路线图StarkWare:从Layer2过渡至Layer3
Odaily星球日报译者|Moni 虽然Meta此前宣布对元宇宙世界中的销售交易抽取47.5%手续费并引发不少批评声浪,但他们即将推出的首家元宇宙实体店「MetaStore」还是吸引了大量关注.
1900/1/1 0:00:00头条BTC短线跌破32000USDT,ETH短线跌破2300USDT欧易OKX行情显示,今天凌晨,BTC跌破32000USDT,24H跌幅7.3%;ETH跌破2300USDT.
1900/1/1 0:00:00ApertureDigital创始合伙人,NGCVentures董事总经理TL;DR目前Web3建站非常繁琐,尤其是受制于静态页面生成器,整体局限在Geek群体因此.
1900/1/1 0:00:00Web3的倡导者认为去中心化规模是空前的。过度的中心化会阻碍协调,削弱自由、民主和经济活力,去中心化是一种补救措施。但这个词本身过于模糊,无法成为最终目标.
1900/1/1 0:00:00Odaily星球日报译者|余顺遂总部位于西雅图的区块链游戏公司IrreverentLabs完成4000万美元融资,以进一步推动其创建NFT游戏MechaFightClub的工作.
1900/1/1 0:00:00美国合规交易所FTX.US今日宣布在芝加哥建立总部,并携手EquityandTransformation(EAT)推出社区经济和教育计划.
1900/1/1 0:00:00